دبيان

(تم التحويل من Debian)
دبيان
Debian logo
Screenshot of Debian 6.0 ("Squeeze")
Debian 6.0 ("Squeeze") with GNOME 2
المطوِّرDebian Project
عائلة نظام التشغيلUnix-like
الحالة الشغالةCurrent
موديل المصدرFree and open source software
الإطلاق المبدئي16 أغسطس 1993; منذ 32 سنة (1993-08-16
متوافر بلغاتover 65[1]
طريقة التحديثAPT (several front-ends available)
نظام إدارة الحزمdpkg
المنصاتi386, AMD64, PowerPC, SPARC, ARM, MIPS, S390, IA-64
نوع النواة typeMonolithic (Linux, kFreeBSD), Micro (Hurd)
UserlandGNU
واجهة المستخدم المفترضةGNOME
الرخصةFree software, mainly the GNU GPL, and other licenses[2]
الموقع الرسميwww.debian.org

دبيان هو نظام تشغيل متكامل، بدأ كإصدارة لجنو/لينوكس وأصبح اليوم أساسا للعديد من التوزيعات الأخرى من لينوكس، كما أنه يدعم أنوية نظم تشغيل غير لينوكس مثل نواة HURD، ونواةFreeBSD ضمن مشروع Debian GNU/kFreeBSD ويتم تطوير إصدارة nexenta بنواة OpenSolaris عليه ولكنها ليست جزء من مشروع Debian بشكل رسمي، ودبيان هو مشروع غير ربحي على الإطلاق، و هو لا ينتمي لأي شركة، طوره الكثير من المبرمجين من كافة أنحاء العالم.

كان لـ ديبيان سمعة سيئة في مجال تحميل النظام على الجهاز حيث أنها تستخدم فقط الواجهة النصية أثناء التحميل، إلا أن خدمة apt-get وأدوات dpkg تسهل عملية تحديث و تركيب النظام معتمدة على تصميم حزم .deb، كما أن الواجهة النصية المستخدمة أصبحت تفاعلية وأكثر سهولة وقد بدأ تطوير واجهة تثبيت رسومية في الإصدارات التجريبية الحالية، و هذه الميزة تضعها أمام بقية التوزيعات في مجال تحديث النظام, لذلك فهو مناسب للمحترفين و غير مناسب للمستخدمين المبتدئين، ولكن هذا الحال في تغير مستمر.

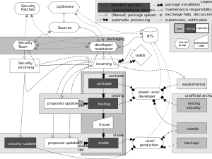
في أي مرحلة من مراحل التطوير فإن التوزيعة تمر في ثلاثة مراحل: مرحلة عدم الثبات, مرحلة التجريب, مرحلة الثبات. عندما يتم إصدار جزء جديد من التوزيعة فإنها توضع في مرحلة عدم الثبات, و إذا تم اجتياز هذه المرحلة بنجاح فإن الإصدار يمر بمرحلة شاقة و عنيفة في مرحلة التجريب, و تستمر هذه العملية لعدة اشهر, و لا يتم الإعلان عن الإصدار في مرحلة الثبات إلا بعد فترة طويلة, و لذلك فإن توزيعة ديبيان تعتبر من أكثر التوزيعات ثباتاً و قوة, إلا أن إصداراتها المتأخرة تمنعها من العمل كأجهزة لمن يبحث عن الإصدرات الحديثة من البرامج.

  • الإيجابيات: مجاني 100%, نظام ثابت و مجرب بشكل كبير, تحديث و تحميل الحزم غاية في السهولة، وإمكانية إستخدام النسخ التجريبة التي تكون حديثة نسبيا،عدد كبير من الحزم والبرامج يفوق 15000 حزمة.
  • السلبيات: تحميل النظام على الجهاز باعتماد الواجهة النصية فقط, إصداراتها الثابتة دائماً متأخرة.

تنظيم المشروع

مخطط للهيكل التنظيمي للمشروع

صيانة الباقة

Flowchart of the life cycle of a Debian package

الاصدارات


تاريخ الإصدارات

Debian has made eleven major stable releases:[3]

المفتاح: نسخة قديمة، غير مصانة نسخة أقدم، مازالت مصانة النسخة المستقرة الحالية أحدث نسخة بروفة نسخة مستقبلية

TBA stands for لم تُعلن بعد.

Version Code name Release date Ports Packages Supported until Notes
Old version, no longer maintained: 1.1 buzz 1996-06-17 1 474 Old version, no longer maintained: 1996-09[4] dpkg, ELF transition, Linux 2.0[3]
Old version, no longer maintained: 1.2 rex 1996-12-12 1 848 Old version, no longer maintained: 1996[بحاجة لمصدر] -
Old version, no longer maintained: 1.3 bo 1997-06-05 1 974 Old version, no longer maintained: 1997[بحاجة لمصدر] -
Old version, no longer maintained: 2.0 hamm 1998-07-24 2 ≈ 1,500 Old version, no longer maintained: 1998 glibc transition, new architecture: m68k[3]
Old version, no longer maintained: 2.1 slink 1999-03-09 4 ≈ 2,250 Old version, no longer maintained: 2000-12 APT, new architectures: alpha, sparc[3]
Old version, no longer maintained: 2.2 potato 2000-08-15 6 ≈ 3,900 Old version, no longer maintained: 2003-04 New architectures: arm, powerpc[5]
Old version, no longer maintained: 3.0 woody 2002-07-19 11 ≈ 8,500 Old version, no longer maintained: 2006-08 New architectures: hppa, ia64, mips, mipsel, s390[3]
Old version, no longer maintained: 3.1 sarge 2005-06-06 11 ≈ 15,400 Old version, no longer maintained: 2008-04[6] Modular installer, semi-official amd64 support.
Old version, no longer maintained: 4.0 etch 2007-04-08 11 ≈ 18,000 Old version, no longer maintained: 2010-02-15 [7] New architecture: amd64, dropped architecture: m68k.[8] Graphical installer, udev transition, modular X.Org transition. Final update 4.0r9 was released 2010-05-22.[9]
Old version, no longer maintained: 5.0[10] lenny[11] 2009-02-14[12] 12 ≈ 23,000[13] Old version, no longer maintained: 2012-02-06[14] New architecture/binary ABI: armel.[15] SPARC 32-bit hardware support dropped.[16] Full Eee PC support.[17] Final update 5.0.10 was released 2012-03-10.[18]
Current stable version: 6.0[19] squeeze[20] 2011-02-06[21] 9+2[A] ≈ 29,000[21] Current stable version: TBA New architectures/kernels: kfreebsd-i386, kfreebsd-amd64, dropped architectures: alpha, hppa, OABI[22] arm.[21] eglibc instead of glibc.[23] Dependency-based boot sequence, which allows for parallel init script processing.[24] Remove old libraries such as GTK 1.[25] Default Linux kernel purged of non-free firmware.[26]
Future release: 7.0[27] wheezy[27] TBA (Freeze: 2012-06-30)[28] TBA TBA Future release: TBA New architectures: armhf­,[29] s390x.[30] Remove old libraries such as Qt3.[31] Introduce multiarch support.[32]
Future release: 8.0[33] jessie[33] TBA TBA TBA Future release: TBA TBA
A  9 architectures with Linux kernel + 2 architectures with kernel of FreeBSD[21]

قالب:Timeline Debian GNU/Linux

التوزيعات

A Debian 4.0 "Etch" Box Cover[34]

دعم العتاد

متطلبات العتاد

Install desktop RAM minimum[35] RAM recommended[35] Hard drive space used[35]
No 64 MB 256 MB 1 GB
Yes 128 MB 512 MB 5 GB

A 1 GHz processor is the minimum recommended for desktop systems.[35]


Ports

Debian GNU/Linux ports timeline.


المشتقات

Debian family tree

Many distributions use one of Debian's branches as a base.[36]

فرع توزيعات دبيان التوزيعة
Stable SolusOS (Eveline), MEPIS (SimplyMEPIS), Kanotix, CrunchBang Linux, Floppix
Testing Ubuntu (long term release),[37] MEPIS (antiX), Parsix, Linux Mint (Debian edition), BlankOn
Unstable Ubuntu, aptosid (former sidux)
Unknown Damn Small Linux, Xandros, Knoppix, BackTrack, Linspire, LinEx, Vyatta

طالع أيضاً

الهامش

  1. ^ "Debian Installer 6.0 Release Candidate 1 published". Debian. 2011-01-13. Retrieved 2011-01-13.
  2. ^ "License information". Debian. Retrieved 2009-02-28.
  3. ^ أ ب ت ث ج خطأ استشهاد: وسم <ref> غير صحيح؛ لا نص تم توفيره للمراجع المسماة releases
  4. ^ date of file packages, http://archive.debian.org/debian/dists/Debian-1.1/main/binary-i386/Packages.gz 
  5. ^ قالب:Cite mailing list
  6. ^ خطأ استشهاد: وسم <ref> غير صحيح؛ لا نص تم توفيره للمراجع المسماة securityfaq
  7. ^ "Debian Wiki: Debian Releases > Debian Etch". Debian. Retrieved 2010-02-16.
  8. ^ قالب:Cite mailing list
  9. ^ "Debian -- News -- Debian GNU/Linux 4.0 updated". Debian. Retrieved 2012-03-12.
  10. ^ قالب:Cite mailing list
  11. ^ قالب:Cite mailing list
  12. ^ خطأ استشهاد: وسم <ref> غير صحيح؛ لا نص تم توفيره للمراجع المسماة Simó
  13. ^ خطأ استشهاد: وسم <ref> غير صحيح؛ لا نص تم توفيره للمراجع المسماة lenny released
  14. ^ Muehlenhoff, Moritz (2011-12-06). "[SECURITY] [DSA 2360-1] Two month advance notification for upcoming end-of-life for Debian oldstable". Retrieved 2011-12-07. {{cite web}}: Unknown parameter |mailinglist= ignored (help)
  15. ^ قالب:Cite mailing list
  16. ^ قالب:Cite mailing list
  17. ^ قالب:Cite mailing list
  18. ^ "Debian -- News -- Updated Debian 5.0: 5.0.10 released". Debian. 2012-03-10. Retrieved 2012-03-12.
  19. ^ "Debian GNU/Linux 6.0: Release Notes". Debian. Retrieved 2009-02-15.
  20. ^ قالب:Cite mailing list
  21. ^ أ ب ت ث خطأ استشهاد: وسم <ref> غير صحيح؛ لا نص تم توفيره للمراجع المسماة squeeze released
  22. ^ Wiki.debian.org
  23. ^ "Aurelien's weblog: Debian is switching to EGLIBC". Aurélien Jarno. Retrieved 2009-05-21.
  24. ^ "LSBInitScripts/DependencyBasedBoot". Debian Wiki. Retrieved 2011-07-27.
  25. ^ "ReleaseGoals/RemoveOldLibs". Debian Wiki. Retrieved 2011-07-27.
  26. ^ خطأ استشهاد: وسم <ref> غير صحيح؛ لا نص تم توفيره للمراجع المسماة free kernel
  27. ^ أ ب خطأ استشهاد: وسم <ref> غير صحيح؛ لا نص تم توفيره للمراجع المسماة wheezy-codename-devel-announcement
  28. ^ "Bits from the Release Team: Final countdown!". Debian.org. 2012-06-21. Retrieved 2012-06-23.
  29. ^ http://wiki.debian.org/ArmHardFloatPort
  30. ^ "Bit from the Release Team: armhf and s390x". debian.org. 2012-06-07. Retrieved 2011-06-14.
  31. ^ "Ana's blog » Blog Archive » post and pre-release fun". Ekaia.org. 2011-02-07. Retrieved 2011-07-27.
  32. ^ "Debian 7 Wheezy to introduce multiarch support". Debian. Retrieved 27 July 2011.
  33. ^ أ ب خطأ استشهاد: وسم <ref> غير صحيح؛ لا نص تم توفيره للمراجع المسماة jessie-codename-devel-announcement
  34. ^ "Artwork for Debian CDs". Debian. Retrieved 2009-01-11.
  35. ^ أ ب ت ث خطأ استشهاد: وسم <ref> غير صحيح؛ لا نص تم توفيره للمراجع المسماة hreqs1
  36. ^ "The Debian GNU/Linux FAQ: Choosing a Debian distribution". Debian. Retrieved 2008-05-12.
  37. ^ "LTS - Ubuntu Wiki". Wiki.ubuntu.com. 2012-03-02. Retrieved 2012-04-26.

وصلات خارجية

يمكنك أن تجد معلومات أكثر عن دبيان عن طريق البحث في مشاريع المعرفة:

Wiktionary-logo-en.png تعريفات قاموسية في ويكاموس
Wikibooks-logo1.svg كتب من معرفة الكتب
Wikiquote-logo.svg اقتباسات من معرفة الاقتباس
Wikisource-logo.svg نصوص مصدرية من معرفة المصادر
Commons-logo.svg صور و ملفات صوتية من كومونز
Wikinews-logo.png أخبار من معرفة الأخبار.

قالب:Debian قالب:Xfce قالب:LXDE

Tux.png توزيعات لينكس

Arabian Linux | Arch | CentOS | Damn Small | Debian | Fedora | Gentoo | Knoppix | Kubuntu | LFS | PCLinuxOS
Mandriva | MEPIS | Morphix | Puppy | Red Flag | Redhat | Slackware | SuSE | Ubuntu | المزيد ... ...تحرير