غاز طبيعي

(تم التحويل من Natural gas)
Methane-2D.svg

الغاز الطبيعي أحد مصادر الطاقة البديلة عن النفط من المحروقات عالية الكفاءة قليلة الكلفة قليلة الانبعاثات الملوثة للبيئة. الغاز الطبيعي مورد طاقة أوليّة مهمة للصناعة الكيماوية .

الغاز الطبيعي يمثل عنصرا حيويا من إمدادات العالم من الطاقة. انها واحدة من أنظف ، والأكثر أمانا ، وأكثر فائدة من جميع مصادر الطاقة. على الرغم من أهميته ، إلا أن هناك العديد من المفاهيم الخاطئة عن الغاز الطبيعي. على سبيل المثال ، فإن كلمة 'غاز' نفسها مجموعة متنوعة من الاستخدامات المختلفة ، والمعاني.عندما نحن لدينا وقود السيارات . عندما نملأ السيارة بالوقود, فنحن نضع فيها الجازولين أو البنزين ، فإن البنزين الذي يذهب الى السيارة ،هو من الوقود الأحفوري نفسه ، مختلف جدا من الغاز الطبيعي. و'الغاز' الذى نستخدمه في الشواء العامل المشترك هو في الواقع البروبان ، والذى ، وإن كان مرتبطا ارتباطا وثيقا ، ويوجد عادة في الغاز الطبيعي ، وليس حقا للغاز الطبيعي في حد ذاته. بينما يشيع في تجميع مع أنواع الوقود الأحفوري وغيرها من مصادر الطاقة ، وهناك العديد من الخصائص من الغاز الطبيعي التي تجعلها فريدة من نوعها. أقل قليلا من المعلومات الأساسية عن الغاز الطبيعي ، ما هو بالضبط ، وكيف يتكون ، وكيف وجد في الطبيعة.

ماهو الغاز الطبيعى?

الغاز الطبيعي, في حد ذاته, قد يعتبر الغاز موضوعا غير مسلى - إنه عديم اللون, و الشكل, ولا رائحة له في صورته النقية. إنه غير ممتع بالمرة - إلا أن الغاز الطبيعي هو قابل للاحتراق ، وعندما يحترق فإنه يعطي قدرا كبيرا من الطاقة. خلافا لبقية أنواع الوقود الحفري ، إلا أن الغاز الطبيعي هو هو أيضا نظيف وعند حرقه تنبعث منه مستويات أدنى من مركبات يحتمل أن تكون ضارة في الهواء. نحن بحاجة للطاقة باستمرار ، لتدفئة منازلنا ، وطهي طعامنا ، وتوليد الكهرباء لدينا. هذه هى حاجتنا من الطاقة , ولذلك إرتقى الغاز الطبيعي لمثل هذا المستوى من الأهمية في مجتمعنا وفي حياتنا.

الغاز الطبيعي هو خليط من الغازات القابلة للاحتراق المواد الهيدروكربونية. في حين أن الغاز الطبيعي يتكون أساسا من الميثان ، كما يمكن أن تشمل الإيثان والبروبان والبوتان والبنتان. تكوين الغاز الطبيعي يمكن أن تتفاوت على نطاق واسع ، ولكن أدناه رسما بيانيا يبين التركيبة النموذجية للغاز الطبيعي قبل أن يتم صقلها


التركيب الكيماوي

المكون الرئيسي للغاز الطبيعي هو الميثان (CH4), أقصر وأخف جزيء هيدروكربون. ويحتوي أيضاً على هيدروكربونات غازية أثقل مثل إيثان (C2H6), پروپان (C3H8) والبيوتان (C4H10), وكذلك غازات أخرى محتوية على الكبريت, بكميات متفاوتة, انظر أيضاً مكثف الغاز الطبيعي. الغاز الطبيعي المحتوي على هيدروكربونات غير الميثان يسمى غاز طبيعي مبتل. الغاز الطبيعي المحتوي فقط على الميثان يسمى غاز طبيعي جاف.

المكوّن % الوزن
ميثان (CH4) 70-90
إيثان (C2H6) 5-15
پروپان (C3H8) و بيوتان (C4H10) < 5
CO2, N2, H2S, إلخ. الباقي

النيتروجين والهليوم, ثاني اكسيد الكربون وكميات طفيفة من كبريتيد الهيدروجين والماء وodorants يمكن تواجدهم [1]. ويمكن أن يحتوي الغاز الطبيعي أيضاً على الهليوم وهو مصدر رئيسي في السوق له.

ويتواجد الزئبق بكميات صغيرة في الغاز الطبيعي المستخرج من بعض الحقول[2]. التركيبة الدقيقة للغاز الطبيعي تتغير من حقل غاز إلى آخر.

تصنيف الغازات الطبيعيةنص مائل - مقدمة: يشكل تركيب الغاز الطبيعي العامل الرئيسي الأول المؤثر على سلوكيته عند تغيرات الضغط و درجة الحرارة، لذلك تمثل المعرفة الكاملة و الصحيحة لهذا التركيب المرحلة الأولى و الأهم في كل العمليات المرافقة للصناعة الغازية. فالغاز الطبيعي (Natural Gas) بالتعريف هو مزيج من مركبات هيدروكربونية بارافينية خفيفة (ألكانات)، يوجد في حالة غازية عند الشروط النظامية من الضغط و درجة الحرارة، و يشمل على نسبة عالية من غاز الميتان ( ) بالإضافة إلى كميات متفاوتة من الإيتان ( ) و البروبان ( ) و البوتان ( ) ومركبات هيدروكربونية أثقل ( ) و يمكن أن يحتوي على كميات ضئيلة من غاز ثنائي أوكسيد الكربون ( ) وغاز الآزوت ( ) و غاز كبريت الهيدروجين ( ). يبين الجدول (1.1) التركيب الكيميائي النموذجي للغاز الطبيعي.

يختلف تركيب الغازات الطبيعية عن بعضها البعض اختلافاً ملحوظاً من حقل إلى آخر سواء من جهة عدد العناصر الهيدروكربونية و غير الهيدروكربونية أو من جهة تركيز العناصر الداخلة في تركيبها (كماً و نوعاً) و ذلك نتيجة لتفاوت أعماق توضع الطبقات المنتجة لها و بالتالي نتيجة لاختلاف ظروف و شروط إنتاجها. و بالنتيجة يمكن أن تندرج جميع المركبات الهيدروكربونية التي تتمتع بالصفات التالية في عداد الغازات الطبيعية: • الكثافة ( ). • الكثافة النسبية ( ). • حدود الانفجار ( ). • حرارة الاشتعال ( ).

- تصنيف الغازات الطبيعية:

تصنف العناصر الداخلة في تركيب الغازات الطبيعية تبعاً لحالتها الفيزيائية إلى ما يلي: 1. الميتان ( )،و الإيتان ( )،و الإتيلين ( )،عبارة عن غازات حقيقية في الشروط النظامية ( ). 2. البروبان ( )، البروبيلين ( )،و الأيزوبوتان( )، والبوتان النظامي ( )،و البوتلين ( )، عبارة عن أبخرة في الشروط النظامية، كما و عند ارتفاع الضغط توجد بحالة سائلة، وهي تندرج عادة في عداد الغازات الهيدروكربونية المسيلة. 3. المركبات الهيدروكربونية الأثقل من البوتان، ابتداء من الأيزوبنتان ( ) حيث ( ) توجد بحالة سائلة في الشروط النظامية وهي تدخل في تركيب قطفات النفط الثقيلة.أما المركبات الهيدروكربونية التي تشمل جزيئتها على (18) ذرة كربون أو أكثر و الواقعة في سلسلة واحدة فتوجد بحالة صلبة في الشروط النظامية.

- أشكال تواجد الغاز الطبيعي:

يتواجد الغاز الطبيعي بعدة أشكال: 1. غازات حرة (Non-Associated Gases): و تعرف أحياناً بالغازات غير المرافقة و يطلق عليها غالباً في الصناعة الغازية اسم الغازات الطبيعية وهي عبارة عن مركبات هيدروكربونية، توجد على شكل غازات حرة في الشروط الابتدائية للمكمن الغازي (الضغط الابتدائي، درجة الحرارة الابتدائية) حيث يشكل غاز الميتان النسبة العظمى في تركيب هذا النوع من الغازات ( ) في حين تساهم المركبات الهيدروكربونية ( ) بنسبة ضئيلة جداً في تركيبها، ويمكن لهذا النوع من الغازات أن تحتوي على كميات ضئيلة من غاز ثنائي أوكسيد الكربون ( ) وغاز الآزوت ( ) و غاز كبريت الهيدروجين ( )، و تقسم الغازات الحرة بدورها إلى نوعين: • جافة (Dry): و تتألف بشكل رئيسي من الميتان مع كميات قليلة من الإيتان. • رطبة (Wet): حيث تحتوي على كميات كبيرة من الفحوم الهيدروجينية الأثقل من الميتان.


2. غازات مرافقة (Associated Gases): و يطلق عليها أحياناً غازات القبعة الغازية وهي عبارة عن مركبات هيدروكربونية ( ) توجد على شكل غازات حرة في الشروط الابتدائية للمكمن من ضغط وحرارة و تتواجد في المكامن النفطية على شكل قبعة فوق النفط. 3. غازات منحلة (Dissolved Gases): هي عبارة عن مركبات هيدروكربونية غازية منحلة في النفط عند الشروط الابتدائية للمكمن النفطي، إذ تشكل المركبات الهيدروكربونية البارافينية (ميتان - إيتان - بروبان و مركبات أثقل) المكونات الرئيسية لهذا النوع من الغازات، و ينفصل هذا الغاز عن النفط نتيجة لانخفاض الضغط عن ضغط الإشباع عند خروج المزيج (نفط - غاز) إلى سطح الأرض، و يعتمد تركيب هذا الغاز بشكل رئيسي على: • شروط فصل الغاز من النفط. • التركيب الكيميائي للنفط المنتج.


1.3- أنواع الغازات الصناعية و التجارية: تطورت صناعة الغاز الطبيعي في منتصف القرن العشرين تطوراً ملحوظاً و سريعاً في معظم دول العالم الغنية بالمكامن الغازية، و ذلك نتيجة للأسباب و المبررات التالية: • تلبية حاجات الاستهلاك الأعظمي للنمو السكاني المتزايد. • اعتماد الصناعات البتروكيميائية و صناعة الأسمدة و محطات توليد الطاقة الكهربائية في السنوات العشرة الأخيرة على الغاز الطبيعي كمادة أولية. • تطور تقنيات تخزين و توزيع الغاز الطبيعي. • تطور عمليات المعالجة للحصول على الغازات الطبيعية المسالة (LNG) ذات القيمة الهامة اقتصادياً. و بناء على ما سبق يمكن تصنيف العناصر الداخلة في تركيب الغاز الطبيعي من وجهة النظر الصناعية و التجارية، إلى الأنواع التالية: 1. الغازات الخاملة (Inert Gas): و هي بالتعريف الغازات التي لا يمكن أن تتفاعل كيميائياً مع الوسط المحيط، ويشكل عملياً غازي الآزوت و الهليوم أحد أهم الغازات الخاملة الداخلة في تركيب الغازات الطبيعية. 2. الغازات الحامضية (Acid Gas): و أهمها غازي كبريت الهيدروجين و ثنائي أوكسيد الكربون. 3. سوائل الغاز الطبيعي (Natural Gas Liquids): وهي تلك المركبات الهيدروكربونية المنزوعة على السطح إما في الوحدات الحقلية أو في وحدات المعالجة الرئيسية و تشمل: الإيتان، البروبان، البوتان، و الغازولين الطبيعي، ويرمز لها عادة بـ (NGL). 4. الغازات الطبيعية المسالة (Liquefied Natural Gas): و هي بالتعريف المركبات الهيدروكربونية الخفيفة التي يمكن أن تتميع، حيث يشكل غاز الميتان النسبة العظمى فيها، و يرمز له عادة بـ (LNG). 5. الغازات النفطية المسالة (Liquefied Petroleum Gas): و يشكل غازي البروبان و البوتان (الموجودان بشكل منفصل أو على شكل مزيج غازي) النسبة العظمى في تركيبها، حيث تحافظ هذه الغازات على طورها السائل تحت ضغط معين في أوعية مغلقة، و يرمز له عادة بـ (LPG) أو (LP-Gas). 6. الغازولين الطبيعي (Natural Gasoline): وهو مزيج من البنتان ومركبات هيدروكربونية أثقل و التي يمكن انتزاعها من الغاز الطبيعي. 7. المتكاثفات (Condensate): و هي عبارة عن المركبات الهيدروكربونية السائلة المفصولة عن الغازات الطبيعية عند انتقال التيار الغازي من المكمن إلى وحدات الفصل السطحية و ذلك نتيجة لتغيرات شروط الضغط ودرجة الحرارة. - استعمال الغاز الطبيعي: يعتبر الغاز الطبيعي في الوقت الراهن الوقود المثالي (Ideal Fuel) للأسباب التالية: • توفره بكميات كبيرة جداً. • تمتعه بتركيب كيميائي بسيط نسبياً و بطاقة حرارية عالية. • يتطلب عمليات معالجة بسيطة جداً قبل استعماله مقارنة مع الفحم الحجري (Coal) و النفط الخام (Crude Oil). • ذات احتراق سهل وكامل نتيجة لسهولة اتحاده مع الأوكسجين. • ذات احتراق نظيف (لا يعطي عند احتراقه أي رماد) و ذلك لعدم احتواءه على شوارد معدنية. يستعمل الغاز الطبيعي في البيوت و الأماكن التجارية (الفنادق و المستشفيات) للأغراض التالية: • كوقود للأفران من أجل الطبخ و تحضير الطعام. • تسخين المياه و ذلك بهدف تدفئة المباني الكبيرة. • تشغيل وحدات التدفئة المركزية. • التبريد. • تجفيف الثياب. أما في الصناعة فيستخدم: • بهدف تزويد الحرارة اللازمة لذوبان المعادن و الزجاج. • بهدف إنتاج الكلس و الإسمنت. • من أجل إنتاج الخبز و أنواع الأطعمة الأخرى. • من قبل شركات توليد الطاقة الكهربائية في العنفات الغازية التي تقوم بقيادة المولدات الكهربائية. • كمادة خام هامة جداً في الصناعة البتروكيميائية (صناعة الأسمدة). • كمصدر مهم في إنتاج الهيدروجين. • كعنصر هام جداً في تصنيع العديد من المواد العضوية الكيميائية (مثل الكحول الميتيلي). و من الجدير بالذكر أنه في الوقت الراهن هناك حوالي أكثر من مليوني سيارة في كافة أنحاء العالم تستخدم الغاز الطبيعي كوقود بدلاً من البنزين أو المازوت.

تكوينه

يتكون الغاز الطبيعي من العوالق ( Plankton )، وهى كائنات مجهرية تتضمن الطحالب و الكائنات الأولية ماتت وتراكمت في طبقات المحيطات و الأرض، وانضغطت البقايا تحت طبقات رسوبية. وعبر آلاف السنين قام الضغط والحرارة الناتجان عن الطبقات الرسوبية بتحويل هذه المواد العضوية إلى غاز طبيعي، ولا يختلف الغاز الطبيعى في تكونه كثيراً عن أنواع الوقود الحفرى الأخرى مثل الفحم والبترول.

وحيث أن البترول والغاز الطبيعى يتكونان تحت نفس الظروف الطبيعية ، فإن هذين المركبين الهيدروكربونيين عادةً ما يتواجدان معاً في حقول تحت الأرض أو الماء ، وعموماً الطبقات الرسوبية العضوية المدفونة في أعماق تتراوح بين 1000 إلى 6000 متر (عند درجات حرارة تتراوح بين 60 إلى 150 درجة مئوية ) تنتج بترولاً بينما تلك المدفونة أعمق وعند درجات حرارة أعلى تنتج غاز طبيعي، وكلما زاد عمق المصدر كلما كان أكثر جفافاً ( أى تقل نسبة المتكثفات في الغاز) .

بعد التكون التدريجى في القشرة الأرضية يتسرب الغاز الطبيعي والبترول ببطء إلى حفر صغيرة في الصخور المسامية القريبة التي تعمل كمستودعات لحفظ الخام ، ولأن هذه الصخور تكون عادةً مملوءة بالمياه ، فإن البترول والغاز الطبيعى – و كلاهما أخف من الماء وأقل كثافة من الصخور المحيطة – ينتقلان لأعلى عبر القشرة الأرضية لمسافات طويلة أحياناً. في النهاية تُـحبس بعض هذه المواد الهيدروكربونية المنتقلة لأعلى في طبقة لا مسامية (غير منفذة للماء) من الصخور تُعرف بـ صخور الغطاء ( Cap Rock )، ولأن الغاز الطبيعي أخف من البترول فيقوم بتكوين طبقة فوق البترول تسمى غطاء الغاز ( Gas Cap) .


ولا بد أن يصاحب البترول غاز يسمى بـ الغاز المصاحِب ( Associated Gas)، كذلك تحتوى مناجم الفحم على كميات من الميثان – المُكوِن الرئيسى للغاز الطبيعي-، وفي طبقات الفحم الرسوبية يتشتت الميثان غالباً خلال مسام وشقوق المنجم، يسمى هذا النوع عادة بـ ميثان مناجم الفحم.


انتاج الغاز ومعالجته

مصنع معالجة غاز طبيعي

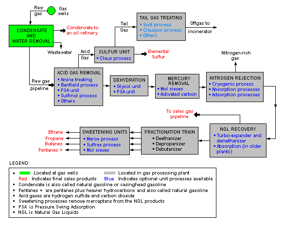
المنظر أدناه هز مخطط مخطط تدفق البلوكات لمصنع نمطية لمعالجة الغاز الطبيعي. وتـُظهر مختلف وحدات العمليات المستخدمة في تحويل الغاز الطبيعي الخام إلى غاز للبيع عبر خطوط أنابيب إلى أسواق المستهلك النهائي.

مخطط تدفق البلوكات يبين أيضاً كيف أن معالجة الغاز الطبيعي الخام ينتج عنه منتجات جانبية منها الكبريت, الإيثان, وسوائل الغاز الطبيعي (NGL) پروپان, بيوتان وگازولين طبيعي (يشار إليه باسم پنتان pentanes +).[3][4][5][6][7]

يستخرج الغاز الطبيعي من آبار شبيهة بآبار النفط يوجد الكثير من تجمعات الغاز على مبعدة من الشاطئ ويتم نقل الغاز بالانابيب من منصات الانتاج الشاطئية إلى نقطة تجميع على الشاطئ ومنها إلى معمل تكرير حيث ينقّى. في مرحلة التنقية الاولى، يزال الماء وأي سائل اخرى من الغاز بفعل الجاذبية ثم يمرر الغاز الجاف عبر مبرد حيث يتسيل الپروپان ويجمعان. ويسوق غازا البترول المسيلان كمواد أولية لتصميغ الكيماويات أو يعبأ في اسطوانات معدنية كوقود للسخّانات ومواقد الطبخ في المنازل. ما يتبقى من الغاز الطبيعي يمكن ضخه عبر شبكة امداد أو يمكن تسييله بالتبريد والضغط وتسويقه كغاز طبيعي مسيّل.

Schematic flow diagram of a typical natural gas processing plant


فواصل الغازات الطبيعية

نص عنوان رئيسي

يجب أن تتمتع الغازات الطبيعية التجارية بمجموعة من الخصائص الفيزيائية و الكيميائية و الترموديناميكية بالإضافة إلى مجموعة من المؤشرات التقنية التي تؤمن ما يلي :

  1. عملية نقلها في خطوط الأنابيب بسهولة.
  2. عملية توزيعها في شبكات التوزيع الداخلية بيسر.
  3. عملية استخدامها لصالح الاستهلاك المحلي و الصناعي بأمان.

وكما رأينا سابقاً، تتكون الغازات الطبيعية المنتجة من معظم الآبار الغازية أو النفطية أو الكوندنساتية من فحوم هيدروجينية مشبعة (بارافينات ) وغازات غير هيدروكربونية ( ، ، ) و قليل من الغازات النادرة كالهليوم و كميات متفاوتة من بخار الماء ( ) بالإضافة إلى كمية من الشوائب الميكانيكية الصلبة (رمل، فتات صخري.....الخ) و السائلة (مياه مالحة، مياه عذبة.....) و هذا المزيج المعقد يتعرض عند خروجه من المكمن إلى السطح إلى تغييرات كبيرة في الضغط و درجة الحرارة و بالتالي فإن بعض مكوناته تتعرض إلى تغييرات في الخصائص الفيزيائية و الحالة الطورية.


تستدعي الضرورات التكنو- اقتصادية التخلص من هذه الملوثات للأسباب التالية:

  • يقود وجود الشوائب الصلبة في التيار الغازي إلى اضطرابات في عمل أجهزة القياس و التجهيزات السطحية حيث تسيئ إلى عمل الصمامات و تؤدي إلى تآكل أجزاء الضواغط، كما أن تراكمها في المناطق المنخفضة في الأنبوب يؤدي إلى تناقص المقطع الحي للجريان و بالتالي تناقص استطاعة الخط.
  • يؤدي تجمع المياه في حنايا الأنبوب المنخفضة إلى تآكل المعدن لا سيما إذا كانت حمضية أو قلوية، بالإضافة إلى أن طرح هذه المياه خارجاً يمكن أن يؤدي إلى تلوث الوسط المحيط.
  • يعتبر غاز كبريت الهيدروجين من الغازات السامة جداً كما أنه يعمل على تسميم الوسائط المستعملة في عمليات المعالجة اللاحقة و هو ذو تأثير تآكلي ولاسيما أن وجوده في تماس مع التجهيزات السطحية و الأنابيب يمكن أن يجعل البنية المعدنية لهذه التراكيب أكثر هشاشة، كما أن وجود كبريت الهيدروجين في الغاز يشكل مع الماء هيدرات صلبة عند درجات الحرارة المنخفضة الأمر الذي يؤدي إلى انسداد الأنابيب.
  • يشكل غاز ثنائي أوكسيد الكربون بوجود الماء مركبات حمضية تعمل على تآكل معدن الأنابيب و التجهيزات السطحية، كما أنه يخفض الطاقة الحرارية للغاز.
  • يمكن أن يؤدي وجود بخار الماء في الغاز و عند شروط معينة من الضغط و درجة الحرارة إلى تشكل هيدرات صلبة.
  • يمكن أن يؤدي وجود المركبات الهيدروكربونية الثقيلة ( ) إلى اضطرابات في عمل أجهزه القياس والتجهيزات السطحية، كما يمكن أن يؤدي طرح هذه المركبات خارجاً إلى تلوث الوسط المحيط و زيادة في إمكانية حدوث الحرائق.
  • يمكن أن يؤدي وجود غاز الآزوت إلى التقليل من الطاقة الحرارية للغاز الطبيعي.

ومن الجدير بالذكر أنه ليس من الضروري إجراء جميع عمليات الفصل والمعالجة في المحطات الحقلية، ولكن بالمقابل لابد من إجراء العمليات التالية:

  • إزالة الشوائب الميكانيكية.
  • إزالة المياه الحرة الآتية من الطبقة المنتجة.
  • إزالة بخار الماء المرافق للتيار الغازي و القابل للتكثف عند ظروف معينة.
  • استرداد القطفات الهيدروكربونية القابلة للتكثف و الاستخلاص ( ).
  • إعادة حقن المياه الناتجة عن عملية الفصل في الطبقة المنتجة.
  • المحافظة على قيمة معينة لضغط الغاز بهدف نقله.
  • قياس تدفق و ضغط و درجة حرارة الغاز قبل إدخاله في خطوط أنابيب النقل.

وبشكل عام، تعتبر عملية فصل الشوائب الميكانيكية (الصلبة والسائلة) من أكثر العمليات شيوعاً و أهمية في محطات المعالجة الحقلية، حيث تتم هذه العملية في فواصل مخصصة لهذا الغرض (عمودية، أفقية، كروية ) تحقق الوظائف التالية:

  1. فصل أولي للمركبات السائلة من المركبات الهيدروكربونية الغازية.
  2. تنقية الغازات عن طريق إزالة معظم المركبات السائلة العالقة فيها.
  3. تنقية السائل عن طريق إزالة الفقاعات الغازية المنحلة فيه.
  4. إخراج الغاز و سحب السائل من الفاصل في الخطوط المخصصة لذلك.

و لكن لإنجاز هذه الوظائف لابد من تزويد الفاصل بمجموعة من التجهيزات التي تحقق الشروط التالية:

  1. التحكم بطاقة التيار الغازي الخارج من البئر و تشتيتها عند الدخول إلى الفاصل.
  2. العمل على تحقيق معدلات تدفق منخفضة بما فيه الكفاية لحدوث عملية الفصل تحت تأثير الجاذبية الأرضية.
  3. تقليل سرعة التيار الغازي في قسم الترسيب تحت تأثير الجاذبية و تقليل الاضطرابات.
  4. التحكم بتجمعات الرغوة و الزبد في الفاصل.
  5. تنظيم خروج الغاز من الفاصل باستخدام صمامات تنظيم و بالتالي تنظيم ضغط تشغيل الفاصل المحدد مسبقاً.
  6. تنظيم خروج السائل من الفاصل باستخدام صمامات ضبط مستوى السائل في الفاصل.
  7. تجهيز الفاصل بمجاري تنظيف للنقاط التي تتراكم فيها المواد الصلبة.
  8. تزويد الفاصل بصمامات أمان لتصريف الضغوط المتزايدة في حال انسداد خطوط خروج السائل و الغاز.
  9. تزويد الفاصل بالتجهيزات اللازمة للمراقبة و التشغيل الآمن.

ولكن قبل البدء في دراسة الأنواع المختلفة للفواصل وتحديد أبعادها الرئيسية لابد من دراسة مبادئ الفصل الأساسية التي تعتمد عليها آلية عمل الفواصل المستخدمة في الصناعة الغازية بغية تنقية التيار الغازي من الشوائب السائلة و الصلبة المرافقة له.

التخزين والنقل

Polyethylene gas main being laid in a trench.
Peoples Gas Manlove Field Natural gas storage area in Newcomb Township, Champaign County, Illinois. In the foreground is one of numerous wells for the underground storage area, with an LNG plant and above ground storage tanks in the background.

الاستخدامات

توليد الطاقة

الهيدروجين

سيارات الغاز الطبيعي

يختلف " الغاز الطبيعى المضغوط ( Compressed Natural Gas ) " عن " الغاز السائل ( Liquefied Petroleum Gas ) " المعروف اختصاراً بـ ( LPG ) ، و هذا الأخير يحتوى أثقل مكونات " الغاز الطبيعى " : " البروبان " و " البيوتان " اللذان يتم فصلهما من " الغاز الطبيعى " في صورته السائلة بنسب معينة عند درجة حرارة ( - 40 درجة مئوية ) ، بينما يتم رفع ضغط " الغاز الطبيعى " إلى ضغوط عالية – حوالى 160 بار - ليصبح ما يُعرف بـ " الغاز الطبيعى " المضغوط " الذى يُعرف اختصاراً بـ ( CNG ) ، و يتميز بنقائة مقارنة بأنواع الوقود الحفرى الأخرى مثل " البنزين " و " الكيروسين ( السولار ) " ، و يستخدم أيضاً " " الغاز الطبيعى " المسال ( Liquefied Natural Gas ) كوقود للمركبات المختلفة . و الدول التى لها الريادة في هذا المجال هى " أيطاليا " و " هولندا " و " الولايات المتحدة " – التى حددت برامج زمنية لإحلال " الغاز الطبيعى " كوقود في وسائل النقل بها خاصة أوتوبيسات نقل الطلاب للمدارس - ، ويصل عدد دول العالم التى يوجد بها مركبات تعمل ب" الغاز الطبيعى " حالياً إلى ما يزيد عن 40 دولة بعضها دول نامية مثل " مصر " و " المكسيك " و " الهند " و " بنجلاديش " و " نيجيريا " ، منها دول وصلت لمراحل متقدمة في هذا المجال مثل " فرنسا " و " البرازيل " و " الصين ".كما أن العديد من الشركات العالمية اتجهت لتصنيع سيارات تعمل ب" الغاز الطبيعى " فقط مثل شركات : " مرسيدس" و " مان " الالمانية و" سكانيا " السويدية و " فولفو " السويدية و" جنرال موتورز " الأميركية و " كاتر بيلر " الاميركية و" فيات " الأيطالية و " تويوتا " اليابانية و " رينو- ستروين " الفرنسية . ومن السيارات الحديثة التى تم انتاجها للعمل ب" الغاز الطبيعى " كوقود السيارة الالمانية " رين سبيد " طراز " بدوين " ، وذلك عن طريق محرك من إنتاج شركة " بورش " الألمانية قدرته 420 حصاناً عند سرعة محرك 6.000 دورة / دقيقة ( R P M ) ، وأيضاً الطراز Civic GX من السيارة اليابانية " هوندا " .

كذلك فقد قامت شركة " مان " الألمانية في معرض " كولون " بـ " ألمانيا " عام 2006 بعرض محرك الشاحنة طراز ( PGI 40 / 32 ) الذى يعمل ب" الغاز الطبيعى " ولا يستخدم شمعات احتراق ( بوجيهات ) ، و إنما يتم الحقن بالغاز لبدء عملية الاشتعال ، حيث يعتمد المحرك على تقنية خاصة تقوم بعزل جانب من الوقود الموجود في غرفة الاحتراق داخل غرفة صغيرة تكون أرضيتها الساخنة جداً بمثابة وحدة الإشعال ( الولاعة ) ، ويُفتَرض أن يؤدى اختصار الشمعات لزيادة كفاءة المحرك ، وتقول الشركة أن عمر هذا المحرك أطول بكثير من عمر محركات " البنزين " و " الديزل ".


بصورة عامة نجد ان كفاءة المحرك العامل ب" الغاز الطبيعى " لا تقل كثيراً عن كفاءة المحركات العاملة بـ " البنزين " – تقل بنسبة 10 % فقط - ، و يتميز " الغاز الطبيعى " بخواص فيزيقية و حرارية منها انخفاض العوادم الضارة ، كما أن الحريق في حالة " الغاز الطبيعى " يكون كاملاً وبكفاءة عالية نظراً للطبيعة الغازية للغاز الطبيعى التى تساعد على إيجاد تجانس أفضل لخليط الوقود و الهواء ، و يتميز محرك " الغاز الطبيعى " بانخفاض مستوى الاهتزازات و الضوضاء و بارتفاع " الرقم الأوكتينى " له حيث يتراوح بين 120 و 130 ، وإن كان العمر الافتراضى للمحرك الذى يتم تحويله للعمل ب" الغاز الطبيعى " بجانب " البنزين " – كما يحدث في " مصر " – يقل نتيجة لتكون رواسب كربونية عند قواعد " الصبابات " و " البساتم " في المحرك .

ومقارنةً بمحركات الديزل الحديثة التى تعمل بـ " السولار " ، فكفاءة محركات الغاز تقل عنها كثيراً ، و إن كانت بعض بلاد العالم كـ " الولايات المتحدة " يتم تشغيل " سيارات النقل الثقيل " ( Heavy Duty Trucks ) باستخدام محركات تعمل ب" الغاز الطبيعى " المسال ( LNG ) بجانب " السولار " بتقنية " الحقن المباشر بضغط عالٍ ( High Pressure Direct Injection ) " التى تُعرف اختصاراً بـ ( HPDI ) بكفاءة تماثل محركات الديزل و لأنه يخلو من الشوائب الكبريتية و مركبات الرصاص فإن " الغاز الطبيعى " كوقود تقل جداً نسبة العوادم الضارة المُنبعِثة عن تلك المُنبعِثة من استخدام أنواع الوقود الحفرى الأخرى ، حيث أنه بالنسبة لنواتج احتراق " الغاز الطبيعى " تقل نسبة " ثانى أكسيد الكربون " بحوالى 21 % ، وكذلك تقل نسبة " أول أكسيد الكربون " و " ثانى أكسيد الكربون " و " أكاسيد النتروجين " و " الأكاسيد الكبريتية " و غيرها من المواد الضارة ، ينتج عن ذلك تقليل تلوث الهواء الجوى و توفير كبير في استهلاك المواد البترولية المٌستخدمة كوقود .

لا يتم استخدام " الغاز الطبيعى " كوقود للسيارت إلا بعد رفع ضغطه إلى ضغوط عالية ، و يتم استخدام روافع ضغط ( Compressors ) لتوصيل الغاز للضغط المطلوب ، كما يتم استخدام اسطوانات مُحكَمة تحمل تلك الضغوط العالية و يتم تزويدها بـ " محبس سولونويد ( Solenoid Valve ) " ، و يعيب هذه الاسطوانة أنها تشغل حيزاً كبيراً من حقبية السيارة . و من أحدث التقنيات في هذا المجال جهاز " فيل ( Phill ) " الذى تنتجه شركة " فيويل ميكر ( Fuel Maker ) " الكندية – و التى أعلنت عنه لأول مرة في " المؤتمر الدولى للغاز الطبيعى للسيارات " المنعقِد في " واشنطن العاصمة بالولايات المتحدة " عام 2002 - و هو " جهاز إعادة تموين منزلى ( Home Refueling Appliance HRA ) " يستخدم " الغاز الطبيعى " الموجود في المنازل عند ضغوط منخفضة تتراوح بين 17 إلى 34 مللى بار لتموين السيارات التى تعمل بـ " الغاز الطبيعى المضغوط " بعد رفع ضغطه عن طريق وحدة تزن 43 كيلو جرام تقريباً بمعدل 1.5 متر مكعب في الساعة تعمل باستخدام التيار الكهربى المنزلى باستهلاك حوالى 0.8 كيلو وات ، ويمكن أن يصل عمر الجهاز إلى 24.000 ساعة تشغيل .

المصادر

انتاج الغاز الطبيعي حسب البلد (البلدان باللون البني ثم الأحمر لديهم أكبر انتاج)

الاحتياطيات العالمية من الغاز الطبيعى

نظراً لارتفاع المستوى المادى للبشر في العالم فقد زاد استهلاكهم من الطاقة بشدة من أجل تسيير السيارات التى تحملهم لأعمالهم ، ومن أجل الكهرباء التى صارت لا غِنى عنها في الحضارة الحديثة ، وغير ذلك كثير . وحيث أن مصادر الطاقة في العالم ناضبة و غير متجددة.

يُعرَّف الاحتياطى المؤكد – من البترول أو الغاز الطبيعى - لحقل ما بأنه الكمية القابلة للاستخلاص على مدى عمر الحقل في ظل التكنولوجيا والاعتبارات الإقتصادية السائدة ، وطبقاً لتعريف مجلة البترول و الغاز ( Oil And Gas Journal ) الأميركية المتخصصة يتم تعريف الاحتياطى المؤكد من الغاز الطبيعى بأنه : الكميات التى يمكن استخراجها في ظل ما هو معروف حالياً من الأسعار و التكنولوجيا ، أما هيئة سيديجاز ( Cedigas ) الفرنسية فتُعرِّفه بأنه : الكميات المكتشفة التى يتأكد بقدر معقول من اليقين إمكانية إنتاجها في ظل الظروف الاقتصادية و الفنية السائدة . ويُعدَّ التعريف الأول الأكثر تحفظاً لذا نجد أن احتياطيات الغاز الطبيعى العالمية في أول يناير عام 1999 طبقاً لتقدير مجلة البترول و الغاز تقل بنسبة 7 % عن تقديرات سيديجاز ، بل إن احتياطيات الغاز الطبيعى لمنطقة الشرق الأقصى كانت طبقاً للمجلة تقل بنسبة 30 % عن تقديرات سيديجاز  ! .

وكلا التعريفين يخضع للتقدير الشخصى أكثر منه لمعايير موضوعية ثابتة يمكن قياسها بدقة ، لذا نجد بعض الدول تلجأ للمبالغة في تقدير ما لديها من احتياطيات - وتسميها بالمؤكدة – لأسباب كثيرة سياسية و اقتصادية كالرغبة في الاقتراض بضمان ثروتها البترولية و الغازية ، كما إن شركات البترول العالمية تميل أحياناً للمبالغة في التقديرات بهدف تقوية مراكزها المالية أو لتبرر قيامها بالإنتاج بوفرة ، أو لتبرر إمكانية التصدير لخارج الدول المنتجة.


ومن أمثلة عدم دقة حسابات احتياطيات الثروة البترولية ما قامت به المكسيك من خفض احتياطياتها المؤكدة من الغاز الطبيعى بأكثر من النصف من 64 تريليون قدم مكعب عام 1999 إلى 30 تريليون قدم مكعب في عام 2000 ، و أيضاً قيام بريطانيا في التسعينات بخفض احتياطياتها المؤكدة من البترول بنفس القدر .

و تصل إجمالى احتياطيات الغاز الطبيعى في العالم - طبقاً لأرقام عام 2005 - لحوالى 6112 تريليون قدم مكعب ، و أكبر احتياطى للغاز الطبيعى في العالم يوجد في روسيا الاتحادية، ويبلغ قدره 1680 تريليون قدم مكعب ) ( Oil & Gas Journal, Vol. 103, No. 47 (Dec. 19, 2005). From: U.S. Energy Information Administration. http://www.eia.doe.gov/emeu/international/petroleu.html )

الغاز الطبيعي

منذ قديم الزمن لاحظ البشر في أماكن متعددة من العالم مثل داغستان وتركمانستان و حول بحر قزوين وفى موطن الهنود الحمر بجبال أبلاش بأمريكا الشمالية " النيران المشتعلة باستمرار و القادمة من باطن الأرض ، ولم يعرفوا حينها أن ذلك هو ما يعرف الآن باسم " الغاز الطبيعي".

و قد استُخدِم " الغاز الطبيعى " في " الصين " كوقود منذ عام 250 م، وفى القرن السابع عشر الميلادى استُخدِم للتسخين و الإضاءة في شمال " إيطاليا " ، كما استخدم لإنارة الشوارع في إنجلترا في القرن الثامن عشر الميلادى، ولكنه كان في الغالب يُعامَل كعادم . و قديماً لم يكن ممكناً نقله أو تخزينه ، مما أدى لاستخدامه في المناطق القريبة من حقول الانتاج ، و مع النمو الكبير في صناعة " البترول " في القرنين التاسع عشر و العشرين عُومِل " الغاز الطبيعى " الخارج مع " البترول " كعادم وكان يتم حرقه عادةً ، أما الآن فإن حرق " الغاز الطبيعى " مُجرَّم قانوناً في العديد من بلاد العالم ، بل إن دولاً عربية مثل " مصر " و " قطر " و " الجزائر " و " السعودية " و " الإمارات " أصدرت قوانيناً مشدّدة تمنع ذلك الفعل في العقدين الأخيرين ، وإن تم فيكون في الحدود الدنيا فقط و يستخدم " الغاز الطبيعى " حالياً في كـافة أنحاء العالم كوقود للتدفئة و التسخين ، وكوقود للسيارات و لمحطات توليد القوى الكهربية .

غاز المدن Town Gas

بيوگاز

انتاج الولايات المتحدة من الغاز الطبيعي 1900 - 2005، المصدر: EIA

هيدرات

الأمان

لتأمين المناطق التى يتم تغذيتها ب" الغاز الطبيعى " عديم الرائحة في حالة حدوث تسريبات ، يتم بأى طريقة من الطرق إضافة كمية ضئيلة من " مادة للرائحة ( Odorant ) " مثل " الميركبتان ( Mercaptan ) " الذى له رائحة " الكُرُنب العَفِن " أو " الثيوفين ( Thiophane ) " الذى له رائحة " البيض الفاسد " للغاز الطبيعى ، حتى يمكن – في حالة حدوث تسريب - الكشف عنه قبل أن يتسبب في حدوث حرائق أو انفجارات .و قد بدأت إضافة الرائحة للغاز الطبيعى في " الولايات المتحدة " بعد انفجار " مدرسة نيو لندن " عام 1937 م التى حدث بها تسرب للغاز لم يُشعر به ، و قد أدى الحادث لمقتل ثلاثمائة طالب .و تُعد مواد الرائحة مواد غير سامة في التركيزات الضعيفة .

عموماً نجد أن الانفجارات الناتجة عن تسرب " الغاز الطبيعى " قليلة – على مستوى العالم - ، و أكثر من يتأثر بتسرب الغاز هى المنازل و الشركات الصغيرة ، و عادةً ما يسبب الانفجار الناجم عن تسرب " الغاز الطبيعى " أضراراً جسيمة قد تصل لتحطيم المبانى مع تركها قائمة ، مع بعض الإصابات التى عادةً ما تكون بسيطة أو متوسطة .و بالنظر لعدد المبانى التى تستخدم " الغاز الطبيعى " في العالم يُعد خطر استخدام " الغاز الطبيعى " ضئيلاً جداً .

حقول الغاز الطبيعي في مصر

  • حقل غاز أبو ماضي يعتبر هذا الحقل من أكبر الحقول في مصر و يقع شمال شرقي الدلتا و ينقل الغاز المنتج بواسطة خط أنابيب يربط بين الحقل و مدينة طلخا حيث يزود بالغاز مصنع السماد بها و كذلك ينقل الغاز إلي مدينة المحلة الكبري لتزويد مصانع الغزل و النسيج بها
  • حقل أبو الغرانيق : يوجد هذا الحقل في الصحراء الغربية علي بعد 300 كيلو من القاهرة ،و يربط هذا الحقل بمناطق الاستهلاك المختلفة خط أنابيب يصله بدهشور مرورا بوحدة التقنية كما يربط هذا الحقل بمنطقة حلوان الصناعية كما يوجد خط أنابيب يربط منطقة حلوان بمدينة السويس لتزويد مصنع الأسمدة بالغاز الطبيعي و هذا الحقل يقوم أيضا بتزويد المناطق السكنية بالغاز الطبيعي و منها مناطق حلوان و المعادي و مدينة نصر
  • حقل أبو قير البحري ، يقع هذا الحقل علي بعد 18 كيلو داخل البحر المتوسط و يستخدم الغاز الناتج منه في إمداد مصنع الأسمدة بأبي قير بالغاز

بالإضافة إلى الحقول السابق ذكرها فقد تم اكتشاف مناطق أخرى شرق البحر الأبيض المتوسط تشمل شمال بورسعيد وبورفؤاد ودمياط ورأس البر وبلطيم وأيضا بالقرب من مرسي مطروح .

انظر أيضاً

المصادر

  • وقود سائل من الغاز الطبيعي ...... مجلة العلوم الأميريكية أكتوبر 1998